Skip Headers
Oracle® Business Intelligence Enterprise Edition Help
11g Release 1 (11.1.1)
  Go To Table Of Contents
Contents

How Do I Create a Scorecard?

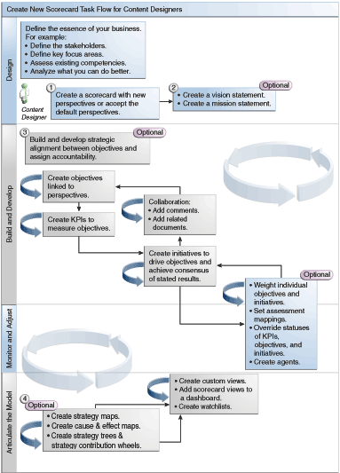
Because Oracle Scorecard and Strategy Management provides you with a wealth of scorecard objects with which to build your scorecard, an overall process flow and description is provided to guide you. It is recommended that you perform each task within the process flow in order. Figure 12-3 shows a graphic representation of the overall process flow to build a scorecard.

Figure 12-3 Create New Scorecard Task Flow for Content Designers

This image is described in the surrounding text.

To create a scorecard, you perform the following tasks.

  1. Create a new scorecard to contain the scorecard objects that you choose to represent, evaluate, present, and analyze your corporate strategy, such as objectives, initiatives, perspectives, and so on. See "Creating Scorecards" for additional information.

    1. When you create a scorecard, you can accept the four default perspectives (see "What Is a Balanced Scorecard?") or you can create your own perspectives. Perspectives represent your key business competencies (for example, Research and Development or Financial) that you can use to align initiatives and objectives. See "What Are Perspectives?" and "Creating Custom Perspectives" for additional information.

  2. Define the vision and mission statements that translate your corporate direction into over-arching strategic themes and thrusts that you later support by creating objectives. See "What Are Vision Statements?," "Defining Vision Statements," "What Are Mission Statements?," and "Defining Mission Statements" for additional information.

  3. Create and arrange the objectives (goals or desired outcomes) for your entire organization, or for a department to develop a strategic alignment or causality between objectives. This includes assigning the KPIs that measure the progress and performance of objectives. Note that the top-level objective (that is, the root objective) in the Strategy pane represents the entity (your entire organization or a department) that you are scorecarding. See "What Are Objectives?" and "Creating Objectives" for additional information.

  4. Create the KPIs that gather core business data (Product Sales, for example) and specify the KPI targets, target ranges, and actions. See "What Are Key Performance Indicators (KPIs)?" and "Creating KPIs" for additional information.

  5. Create the KPI watchlists that you want to use to monitor KPIs. See "What Are KPI Watchlists?" for additional information.

  6. Create and arrange the initiatives required to meet objectives. You also can assign KPIs to initiatives. See "What Are Initiatives?" and "Creating Initiatives" for additional information.

  7. Use comments (also know as annotations) to associate explanatory text with the values of KPIs, objectives, or initiatives for a specific set of dimension values. See "About Comments" for additional information.

  8. Refine and reiterate objectives and initiatives:

    1. Weight individual objectives and initiatives to specify how they impact the overall performance of the entity that you are scorecarding. See "Understanding Initiative or Objective Performance Assessment" and "Assigning Weights to Child Objectives, Initiatives and KPIs" for additional information.

    2. Set assessment mappings. See "Defining Assessment Mappings for Scorecards" for additional information.

    3. If appropriate, override the status of KPIs, initiatives, and objectives. See "Working with Status Overrides" for additional information.

    4. Create agents from KPIs. (Agents enable you to automate your business processes.) See "Creating Agents from KPIs" for additional information.

  9. Depict relationships between objectives and articulate models by using strategy maps, cause & effect maps, and strategy trees.

    See "What Are Strategy Maps?," "Creating Strategy Maps," "What Are Cause & Effect Maps?," "Creating Cause & Effect Maps," "What Are Strategy Trees?," and "Creating Strategy Trees," and for additional information.

  10. Create custom views to further refine your strategy to help capture the essence of your business. See "What Are Custom Views?" and "Creating Custom Views" for additional information.

  11. Create views into a scorecard based on criteria that you specify by creating smart watchlists. See "What Are Smart Watchlists?" and "Creating Smart Watchlists" for additional information.

  12. Add scorecard views to dashboards. See "Adding Scorecard Objects to Dashboards" for additional information.